Faster and smarter data workflows for MongoDB & beyond
Studio 3T is a document database IDE that brings clarity, control, and speed to every stage of your data workflow.
Move faster, reduce errors, and eliminate manual effort. A robust IDE for easy data extraction, management, querying, and collaboration. Studio 3T works with the leading document databases, MongoDB, DocumentDB, CosmosDB, or FerretDB.
Studio 3T is the trusted IDE for document databases like MongoDB. Used by SMEs and Fortune500 companies.
Our solutions work with MongoDB, Azure CosmosDB, AWS DocumentDB, and FerretDB.
WHY IT WORKS FOR YOU
Your data matters.
So does how you work.
Studio 3T gives you the speed, consistency, and control to deliver any MongoDB or document database project with confidence.

FAST
Speed from query to delivery
Export, clean and reshape data as you go, work visually or in code — or both — and shift seamlessly between environments. Run fast, iterate faster.

SCALABLE
Work consistently, even as demands change
Give your team the tools they need to scale. From visual workflows and shared exports to repeatable queries across your pipeline. Collaborate with confidence and adapt as your data environment grows.

TRUSTED
Work transparently with complete trust
Studio 3T solutions make your data environment trustworthy by design. Reduce risk, meet internal standards, and share outputs teams can rely on — every time.
HOW IT WORKS FOR YOU
Get more out of with your data, and get your data out faster, safer, and with confidence
When data matters, the tools you use matter too. Studio 3T brings everything into one place, so your team can move faster, reduce errors and keep projects on track with clarity and control.
Explore
Write better queries, faster
Understand data models quickly and accurately. Cut query time by up to 20 percent and simplify complex structures with visual tools. No MongoDB expertise required.
Fix
Remove blockers and improve data flow
Find and fix broken queries, schema mismatches, and data bottlenecks before they cause delays. Visualize structures, spot problems fast and cut resolution time in half to improve performance before users notice.
Extract
Move data with accuracy and control
Export, clean, and transform data at scale with full control. Studio 3T connects MongoDB to your wider stack, enabling seamless migrations, accurate transfers and repeatable workflows across relational databases and cloud platforms.
Enable
Empower every user to work with confidence
From beginner to expert, give everyone the right access and safeguards to self-serve data safely. Share queries and datasets, create repeatable workflows, and reduce friction across your teams to improve productivity and collaboration.
STUDIO 3T FEATURES
Power up your Document Database
Achieve more in less time with intuitive features that make work simpler, onboarding easier, and your dev processes more efficient.
PROVEN WHERE IT COUNTS
Why choose Studio 3T?
The all-in-one solution for working with semi-structured data – now and in the future.
Since 2014, Studio 3T has been the choice for enterprise teams that need to deliver MongoDB projects quickly, efficiently and securely.

An intuitive IDE and full code support in one solution

Trusted by SMEs and Fortune 500 companies using MongoDB

Used by experienced software engineers, DBAs, and data engineers worldwide

ISO 27001 & SOC 2 certified for enterprise compliance
Non-Professional getting started with MongoDB, DocumentDB, CosmosDB, or FerretDB? Check out Studio 3T Community Edition
CASE STUDY

Kanso Software boosts MongoDB efficiency by 90%, saves $36K per developer
How did they do it? read their success story
Highlights
$2,800
saved per month per developer – a $36,000 annual saving.
90%
increased dev efficiency – 3 hours per day, per developer.
10 minutes
querying and aggregation time instead of hours.
Real teams, real benefits


Query MongoDB faster
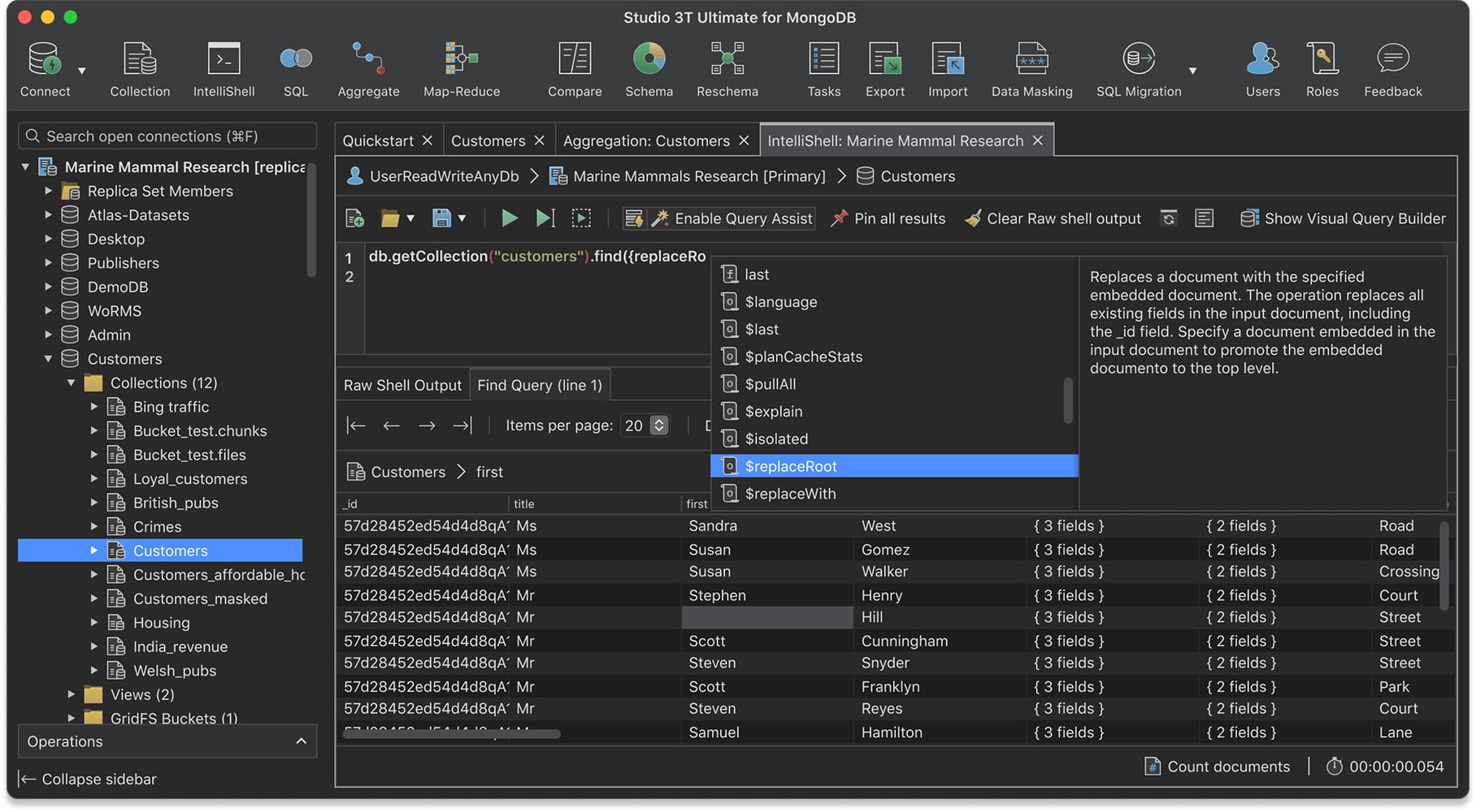
IntelliShell
Auto-complete queries in a built-in mongo shell that highlights syntax errors as you type and saves your query history.
Visual Query Builder
Perfect for MongoDB beginners, a time-saver for pros. Use a drag-and-drop UI to build complex find() queries and filter array elements.
Aggregation Editor
Break down aggregation queries into manageable steps and build them stage by stage, for easier debugging and querying.
SQL Query
Put your SQL skills to good use. Query MongoDB with SQL using SELECT, DISTINCT, GROUP BY, INNER JOIN, LEFT JOIN, and more.

AI Helper – Natural Language Query Builder
User-friendly Interface for MongoDB
AI Helper is designed as a user-friendly interface for MongoDB that enables users to easily build queries, even if they don’t have coding experience. This feature can be especially helpful for non-technical personnel such as sales engineers and CFOs.
AI-powered Query Support
AI Helper provides safe AI-powered support for writing complex queries, including nested queries and aggregations. This feature helps users save time and simplify the query-writing process.
Query Script Generation
AI Helper generates scripts to run your database queries. This feature enables users to automate their query processes and makes it easier to run queries on a regular basis.

Accelerate and optimize
Query Code
Generate instant code in JavaScript (Node.js), Java (2.x and 3.x driver API), Python, C#, PHP, and Ruby from MongoDB and SQL queries that you can copy and paste into your application.
Index Manager
Quickly find indexes and see at a glance how often they are used. Hide and unhide indexes without having to drop them or wait for them to rebuild. Fine tune your indexes for faster queries, with multiple filter options and index types.
Query Profiler
Find slow running queries, investigate, and fix MongoDB queries to speed up performance. Profiling data for find and aggregate queries is presented in a format that’s easy to understand and all in one place. Spot missing indexes instantly.
Schema Explorer
Find mistakes fast. Run schema analyses on your MongoDB collections to reveal data outliers, misspellings, duplicates, and other anomalies that you can fix on the spot.

Migrate without the headache
SQL <-> MongoDB Migration
The easiest way to migrate between SQL and MongoDB. Import Oracle, PostgreSQL, MySQL, SQL Server, Sybase, and IBM DB2 to MongoDB, or export MongoDB collections to a SQL file or database.
Import & Export Wizard
Import to MongoDB from JSON, CSV, BSON/mongodump, and SQL, and get a preview of your output documents as you make changes. Export entire MongoDB collections, views, queries, query results, or specific documents to the same formats.

Manage your database
Connection Manager
Connect to as many MongoDB connections as you want, with the option to enable proxy support, activate read-only lock mode, and use SCRAM-SHA-256, SCRAM-SHA-1, X.509, Kerberos (GSSAPI), OIDC and LDAP authentication—without long loading times.
Table, Tree & JSON Views
Discover the most flexible MongoDB viewer. Open any MongoDB collection and show embedded fields next to parent fields with Table View, collapse or expand fields in Tree View, or browse entire documents in JSON View.
User & Role Management
Add, edit, and remove users in just a few clicks, assign roles to individual users, and list out all users by role through a convenient MongoDB UI.

MongoDB Client / GUI / IDE
So what exactly is Studio 3T? Here we explain four of the many hats it wears.

Studio 3T as a MongoDB client
A client is a software program or application that allows you to connect to a server. With Studio 3T’s Connection Manager you can connect to as many MongoDB servers as you need.

Studio 3T as a MongoDB GUI
A Graphical User Interface (GUI) does exactly as it says. It provides a user interface with graphical menus, icons, dialogs, wizards, and other visual elements. The alternative to using a MongoDB GUI would be to use the mongo shell, though Studio 3T still has IntelliShell – an easy-to-navigate, built-in version – for when you need one.

Studio 3T as a MongoDB IDE
An Integrated Development Environment (IDE) consolidates the many aspects of application and database development into one fully-featured “studio” environment. Studio 3T does exactly that by providing a GUI that has editors with auto-completion and syntax highlighting, built-in JSON validation, automatic query code generation in seven languages, and many other features that help you work faster and save time.

Studio 3T as a database management tool
A robust yet intuitive database management tool like Studio 3T can make a huge difference for individuals and teams in helping them manage MongoDB across the whole data lifecycle, as well as anyone else in the organization that needs access to data.